Modeling Language as a Sequence of Thoughts
拒绝Token流水账!斯坦福新作Thought Gestalt:让AI像人类一样“思考”,参数效率暴涨40%

当前的语言模型(LLM)虽然能写出流畅的诗歌和代码,但它们本质上更像是高明的“统计学家”而非“思考者”。它们通过预测下一个Token来生成文本,过度依赖表层的共现统计,却往往缺乏对实体和事件的全局一致性理解。
ArXiv URL:http://arxiv.org/abs/2512.25026v1
这就是为什么你的ChatGPT有时会犯“逆转诅咒”(Reversal Curse)的错误——它知道“A的父亲是B”,却无法反推出“B的儿子是A”。因为在它的“脑海”里,这只是两串不同的概率序列,而不是一个统一的语义事实。
如果让AI像人类一样,读完一句话后记住的是“意思”而不是“原话”,会发生什么?
斯坦福大学的研究者提出了一种全新的架构——Thought Gestalt (TG)。这种模型不再仅仅把语言看作Token流,而是将其建模为“思维序列”(Sequence of Thoughts)。实验表明,TG在参数效率上比GPT-2高出33%–42%,并且能有效缓解逆转诅咒。
像人类一样阅读:从Token到“思维”格式塔
认知科学告诉我们,人类的理解过程是将语言流转化为紧凑的、事件般的表征。当我们读完一段话,具体的措辞(Verbatim form)很快就会被遗忘,但核心的“思维”或“事件”会被存入长期记忆。
Thought Gestalt (TG) 正是受此启发。它引入了两个抽象层级:
-
Token层级:负责具体的词语生成。
-
思维层级(Sentence-level “Thought” states):负责存储高度抽象的语义信息。

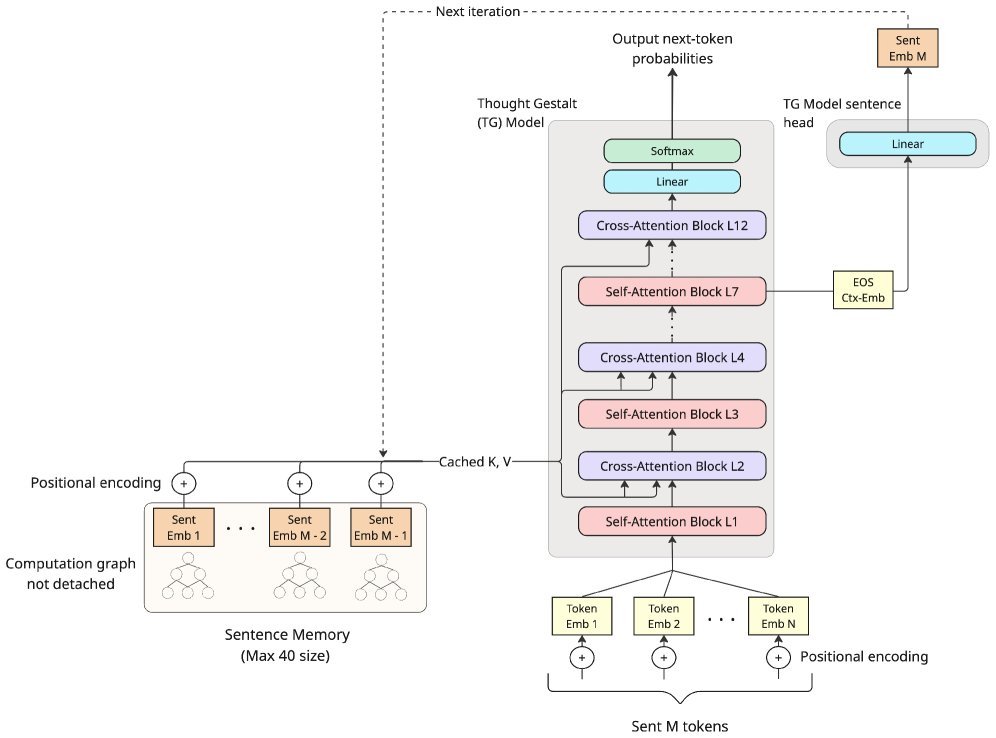
如上图所示,TG是一个循环Transformer(Recurrent Transformer)。它一次生成一个句子的Token,同时利用交叉注意力(Cross-Attention) 机制,去访问之前存储在记忆中的“句子表征”。
这与传统的Transformer截然不同。传统的GPT模型将上下文视为一长串扁平的Token,随着窗口移动,早期的信息会被截断或淹没在噪声中。而TG将每个句子压缩成一个d_model维度的向量——即“格式塔”(Gestalt),存入记忆库。这相当于给AI装了一个“思维笔记本”,每读完一句,就记下一条核心笔记,而不是死记硬背每一个字。
核心黑科技:用“未来”指导“过去”
你可能会问:市面上有很多做句子嵌入(Sentence Embedding)的模型(如BERT),TG有什么特别之处?
TG最大的创新在于它的训练方式。它不需要任何辅助损失函数(如Next Sentence Prediction),也不需要预训练好的编码器。它完全依靠下一个Token预测(Next-token prediction) 这一单一目标进行端到端训练。
它是如何做到的?
TG在将句子向量写入记忆时,保留了计算图(Computation Graph)。这意味着,当模型在预测未来句子的Token产生Loss时,梯度可以通过交叉注意力机制,回溯流向记忆库,进而优化生成早期句子向量的参数。
换句话说,模型之所以能学好“第一句的思维向量”,是因为这个向量必须足够好,才能帮助模型准确预测“第十句的内容”。这种基于梯度的回溯机制,迫使模型生成的“思维向量”必须包含对未来预测有用的核心语义,而不仅仅是压缩文本。
架构细节:简洁即是美
TG的架构设计非常精巧(见下图),主要包含以下几个关键点:

-
分层抽象:模型交替使用自注意力(处理当前句子的Token)和交叉注意力(查询过去的思维记忆)。
-
句子作为思维单元:虽然思维不完全等同于句子,但句子边界是认知上整合信息的天然节点。TG利用\(<EOS>\)(句末符)处的隐藏状态,通过一个线性层投影生成该句的“思维向量”。
-
记忆门控(Learnable Memory Gates):引入可学习的标量门控 $g_{mem}$,让模型自己决定在多大程度上依赖过去的记忆,还是依赖当前的局部上下文。
-
课程学习(Curriculum Learning):为了防止反向传播路径过长导致训练不稳定,研究者设计了一种“句子流课程”。随着训练进行,逐渐增加连续处理的句子数量,让模型循序渐进地学会利用长距离依赖。
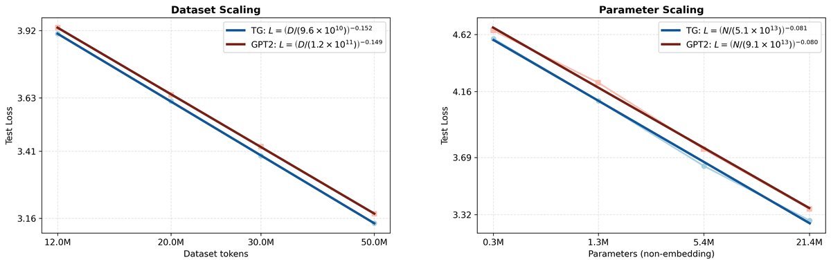
实验结果:全面超越GPT-2
研究团队在WikiText-103数据集上进行了严格的对比实验,结果令人印象深刻。
1. 更高的数据和参数效率
在Kaplan风格的缩放定律(Scaling Laws)测试中,TG表现出了显著的优势:
-
数据效率:要达到相同的Loss,GPT-2需要比TG多喂5%–8% 的训练数据。
-
参数效率:在固定训练数据量(50M Token)的情况下,GPT-2需要增加33%–42% 的参数量,才能追平TG的性能。

上图(b)清晰地展示了这一点:蓝线(TG)始终位于橙线(GPT-2)的下方,且差距随着模型规模增大而保持稳定。这意味着,让AI学会“提炼思维”,比单纯增加神经元数量更有效。
2. 破解“逆转诅咒”
在关于父子关系的探测任务中,TG在处理关系方向泛化(Relational Direction Generalization)时表现更好。当模型学习了“A的父亲是B”后,TG能比GPT-2更快、更准确地推断出“B的儿子是A”。这证明了TG生成的“思维向量”不仅仅是统计模式的压缩,而是构建了更具结构化、更全局一致的潜在语义空间。
3. 为什么有效?
研究者还进行了消融实验,对比了其他几种变体:
-
GPT-2 + 句子边界:仅添加边界Token,效果不如TG。
-
固定Token跨度:用固定的Token块代替句子作为单元,效果下降。
-
Gist Masking:仅使用压缩Token但不保留梯度流,效果也大打折扣。
这进一步证实了TG的核心假设:基于语义单元(句子)的递归,并配合端到端的梯度优化,是提升性能的关键。
总结与展望
Thought Gestalt 向我们展示了一种令人兴奋的可能性:语言模型不需要无止境地堆砌参数和上下文窗口。通过模拟人类的认知过程——将连续的语言流转化为离散的、持久的“思维”状态,我们可以构建出更高效、更聪明、逻辑更一致的AI。
这篇论文不仅是对Transformer架构的一次成功改良,更是对“AI应该如何记忆和理解”这一根本问题的一次深刻回应。也许下一代LLM的突破口,不在于读得更多,而在于“想”得更深。